216 276 2234
vancebm@gmail.com
Track Investment Contributions
Design Brief

After creating a "Send Funds" feature within the AppFolio Platform the Investment Managers now needed a location to track those contributions.

While talking with Investment Managers we discovered several themses around their pain points.

  • Existing bank transfers do not provide enough detail on who sent the funds.
  • Transactions automatically appear in the system
  • Request funds from Investors within the AppFolio Platform

Solution

Looked at existing customer data by running SQL Queries to target customers that would be good candidates to be be Beta users or provide general feedback.

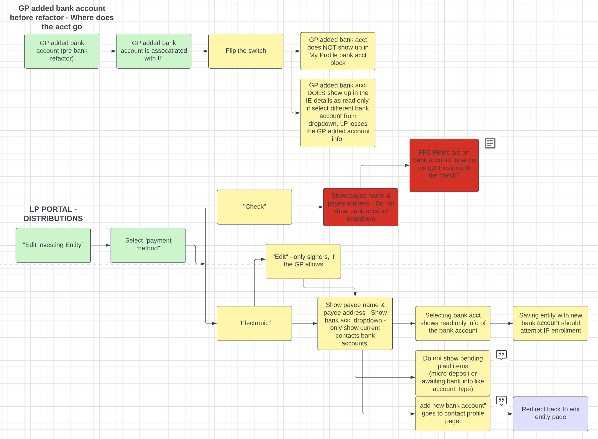
Mapped out the exisiting manual contribution flow as well as the updated framework. With the rest of the delivery team worked out the MVP solution and tracked what was done and still waiting on dev. Getting these ideas down on paper in the visual representation helped the team to focus and see the larger picture.

The final solution took an existing tab what was very busy with various fundraising information and created a new tab with a subset of that information specifically focused on Contributions. This allowed Investment Managers to quickly insolate he information they were looking for.

We had the opportunity to test these changes with a range of customers to ensure that the solution made sense and was easy to find the right information.